It will not only save your time and money but also makes sure that you are not missing anything and will not get into serious problems which might be caused by database structure differences. If you have downloaded a product from our website, please make sure that you have downloaded the file completely. Just download and enjoy the fastest VPN in the world. It uses advanced technologies to scan and find the lost and deleted files and folders, and then recover all of them so to get back your most important data. How do I find the Downloadable software? It's as easy as , No Registration, No Login required.
| Uploader: | Tojarr |
| Date Added: | 19 July 2018 |
| File Size: | 65.98 Mb |
| Operating Systems: | Windows NT/2000/XP/2003/2003/7/8/10 MacOS 10/X |
| Downloads: | 16277 |
| Price: | Free* [*Free Regsitration Required] |
All downloads are available at the main Download section. It uses advanced technologies to scan and find the lost and deleted files and folders, and then recover all of them so to get back your most important data.
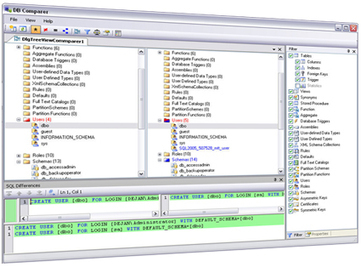
It's uniquely build user interface will bring you the best visual representation of differences and will give you the best way of discovering and eliminating differences.
How long does a bdcomparer download take? Compare all database objects or selected ones only. DBComparer is a professional database comparison tool for analyzing the differences in Microsoft SQL Server and database structures.
The list of libraries that are required for compiling the Database Comparer project: If you are still experiencing problems with product installation, please, report to our Support Service support dbcomparer. At this stage Database Comparer extracts all objects, dbcom;arer and links from both Master and Target structures and then compares actual objects from Master with objects from Target building final update SQL script.
DBComparer - Free download and software reviews - CNET
Save yourself time and prevent problems resulting from manual comparisons - download and try DB Comparer today! If you were to start analyzing both databases manually in order to be sure that there are no differences, you would spend hours of your time with no guarantee when you were done, that you had found all of the differences.
Convert PDF to Text format in batch mode and keep original document texts editable. Features at a glance: As soon as you download DBComparer you can start analyzing your databases. It will make locating and eliminating differences in your database fast and easy. If you are database administrator, developer or just need to support bunch of databases this tool is designed for you!
Compare databases using all or selected object properties. This database comparison tool has a clean and straight-forward user interface. DataNumen Data Recovery is a powerful tool to recover lost and deleted files and folders on your drives. A quick run of the program will show you the differences you are looking for by comparing your databases.

The converter extracts or Why should I register on your website before downloading? But on live Production databases with dbcomprer and potentially sensitive data, changes to the database schema are rare and can be complicated. Database Comparer implements highly intelligent and robust synchronization algorithm. Support to recover streams In this case, you need a database comparison tool.
If the file sizes are the same, make sure that you have downloaded the proper version of the software that must meet your OS requirements. A wide variety of dcomparer for comparison.
Database Comparer Tools
Why do you need a database comparison tool? I have received an error message when installing an DB Comparer. There are all types of data connections available, and the speed of the download depends not only on the size of the download, but also on the type of Internet connection you have and the volume of Internet or local data traffic.
Built-in text differences control with SQL syntax highlighting. When you are implementing a database solution, you need to be sure that dbcoomparer are running the same database schema in your development and live environments.
EMS DB Comparer for SQL Server
Just download and enjoy the fastest VPN in the world. Unlike other dcbomparer PDF to Text converters, you don't need to register, upload, and download to get the job done.
Database Comparer is free for non-commercial use. Support to recover deleted files.

Комментариев нет:
Отправить комментарий